2021. 6. 2. 21:15ㆍPapers/Distillation
Be Your Own Teacher: Improve the Performance of Convolutional Neural Networks via Self Distilltation
####Zhang, L., Song, J., Gao, A., Chen, J., Bao, C., & Ma, K. (2019). Be your own teacher: Improve the performance of convolutional neural networks via self distillation. In Proceedings of the IEEE/CVF International Conference on Computer Vision (pp. 3713-3722).
Abstract
본 논문에서는 self-distillation 학습 방법을 제안한다.
전통적인 Knowledge distillation인, 사전 학습된 teacher 네트워크의 출력을 softmax처리 한 값을 활용하는 방법과 다른 self-distillation은 모델 내부의 지식을 증류하는 방식을 활용한다.
Introduction

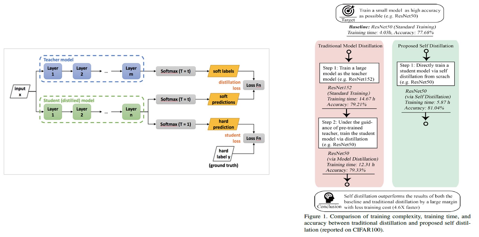
일반적인 지식 증류의 경우 왼쪽 그림과 같이 Student Model과 Teacher모델을 별개의 모델이다. (가중치가 다른 두 개의 모델)
따라서 일반적인 지식 증류는 two-step으로 학습이 이루어진다. first step으로 Teacher 모델을 사전 학습 한다. Second step은 사전 학습된 Teacher 모델과 Student 모델에 같은 입력 값을 통과 시킨 후 Student 모델의 업데이트에 활용되는 loss를 Cross Entropy와 KL Divergence Loss 두개를 활용하여 Student 모델을 학습시킨다.
Cross Entropy는 Student 모델의 Output과 Ground Truth label과의 loss function이다.
KL Divergence는 Student 모델의 Output과(Softmax) Teacher 모델의 Output(Softmax)간의 loss function이다.
$\alpha$ hyperparamter를 활용하여 두 loss function의 균형을 맞춘다. $\alpha$값이 높을 경우 Teacher 모델의 영향력을 높이는 것을 의미하며 반대로 낮아질 경우 Teacher 모델의 영향력을 줄이는 것을 의미한다.
자가 증류(Self-Distillation)의 경우에는 Knowledge Distillation과 다르게 One-step으로 학습이 이루어진다.
이는 증류를 단일 모델 내에서 진행하는 것을 의미한다.
Contribution
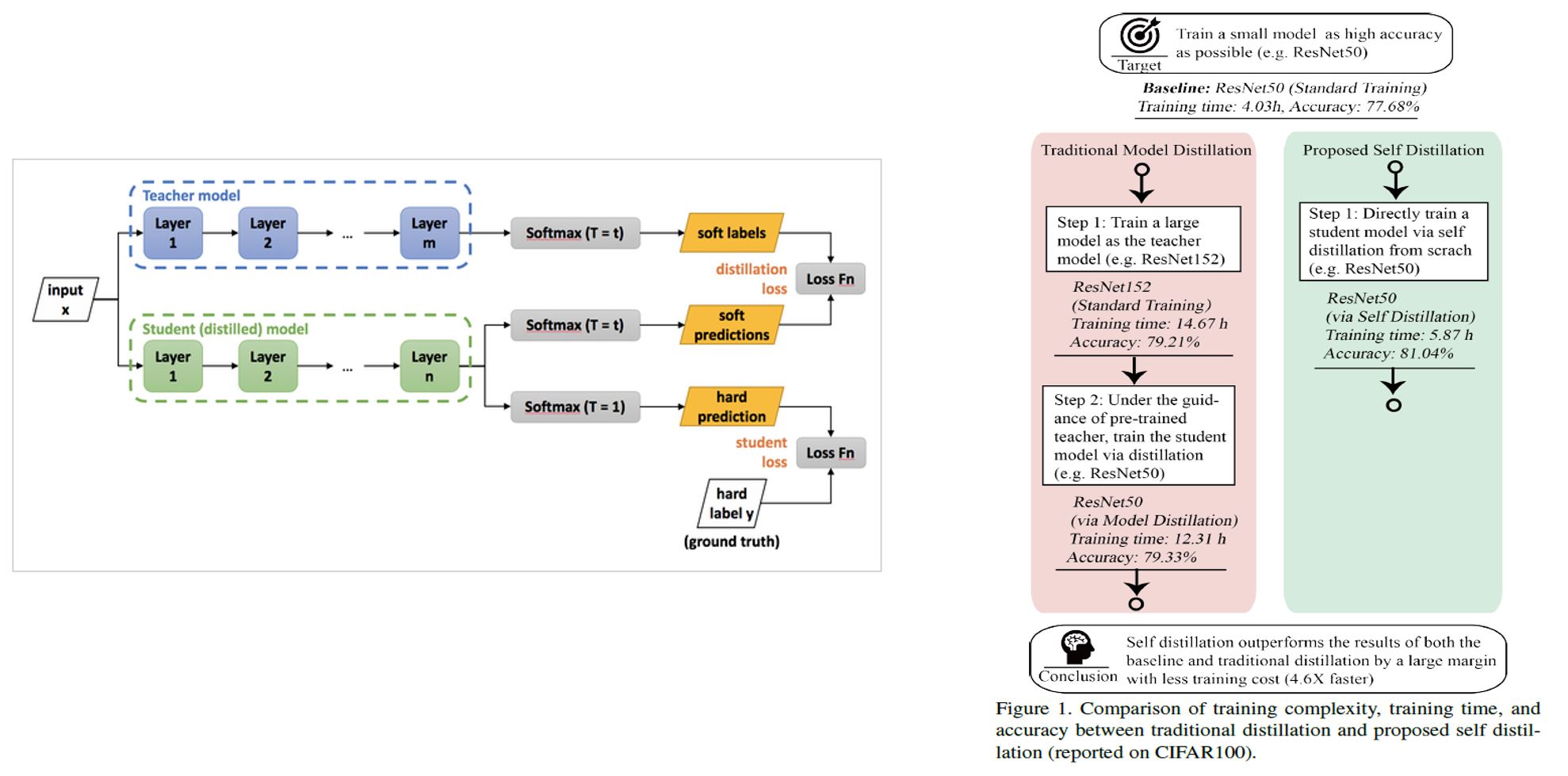
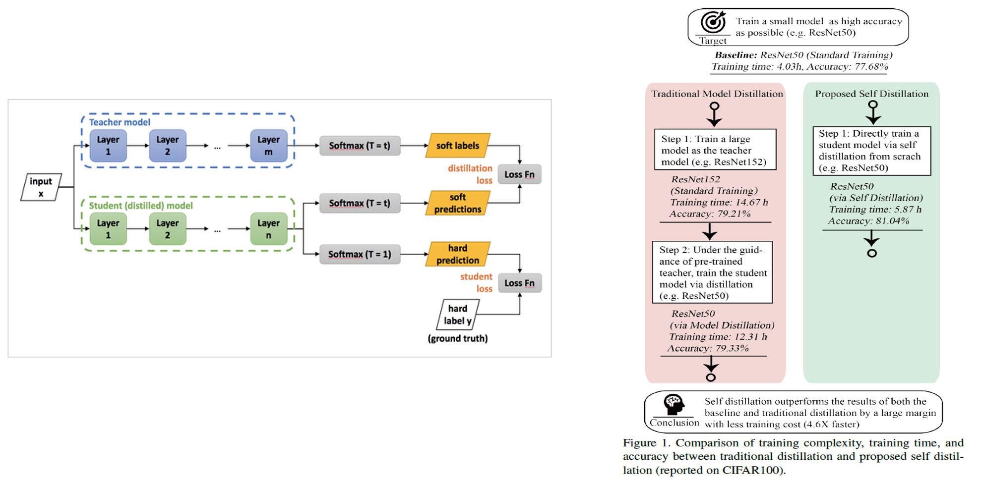
자가 증류는 ResNet과 VGG모델에서 성능을 향상시켰으며, 추가적인 응답 시간의 지출 없이 이루었다.
자가 증류는 다른 깊이에서의 classifier를 활용함으로써 정확도와 자원에 대해서 Trade-off를 수행할 수 있기 때문에 edge device에 대해서 적용하기 좋다.
실험을 통해 좋은 성능을 얻음을 보여주었다.
Methods

해당 학습 방법에서는 Loss가 총 3가지 방식의 Loss가 존재한다.
- Loss1 : $(1-\alpha) \times CrossEntropy(q^i,y)$
Ground Truth와 각 Layer의 Classifier간의 Cross Entropy Loss Function.
- Loss 2 : $\alpha \times KL(q^i,q^C)$
가장 깊은 Classifier의 예측값과 각 Layer의 Classifier(Softmax)간의 KL Divergence Loss Function
증류의 비율은 $\alpha$의 값에 영향을 받는다.
- Loss 3 : $\lambda \times |F_i - F_C|_2^2$
마지막 Layer의 Feature map과 이전 Conv Block Layer의 Feature map간의 L2 Loss Function
다음과 같은 방식을 활용하여 마지막 feature map에 맞도록 이전 Conv Block Layer의 feature map을 만들어지도록 학습시킨다.
최종 Loss Function
$$ loss = \sum_i^Closs_i = \sum_o^C((1-\alpha) \times CrossEntropy(q^i,y) + \alpha \times KL(q^i,q^C) + \lambda \times |F_i - F_C|_2^2) $$



위의 Table들을 보면 알 수 있듯이 자가 증류를 활용할 경우 기본 Base Line보다 높은 성능을 얻을 수 있으며 만약 가속화를 하고 싶을 경우 좀더 낮은 깊이의 Classifier을 활용할 수 있는 선택을 가질 수 있다.
또한, 모든 Classifier에 대해서 Ensemble 처리를 했을 시 높은 성능을 얻음을 볼 수 있다. 일반적으로 Ensemble의 경우 높은 성능을 가지는 모델들을 조합하여 활용하는 방법을 사용하지만, 위와 같이 낮은 정확도를 가지는 Classifier에 대해서도 같이 Ensemble을 함에도 불구하고 높은 성능을 얻음을 볼 수 있다.


